What is AI Agent?
If you receive repetitive questions from clients and would like to manage day-to-day conversations automatically, Periskope’s AI Agent can handle it for you. Train this AI to answer important questions on your behalf, escalate issues to the right team members, and create tickets for important tasks intelligently.AI Auto-Responder Demo
How to Enable Periskope AI Agent
1
Enable AI Agent globally
To enable the AI Agent, go to AI > AI Agent Controls and toggle AI Agent Status to active

2
Configure activation settings
Set up your activation criteria, response delays, and internal contacts to customize how the AI Agent behaves in conversations
- Auto-activate for all chats: Enable this to have AI Agent active on all conversations by default
- Response delay: Configure how long to wait before responding
- Snooze duration: Set how long AI stays inactive after human intervention
How does AI know when to respond
The AI Agent activates in a conversation when a message meets the Activation Criteria configured in the AI Agent Controls. The system uses intelligent prompt-based activation rather than simple flagging.Activation Process
The AI Agent uses a sophisticated activation system that analyzes incoming messages through:-
Base Activation Rules: The system evaluates if a message meets core criteria such as:
- Contains a question, complaint, technical problem, or concern
- Requests an action, assistance, or support
- Appears to be something that requires business attention
- Custom Activation Rules: Additional rules you define to customize when the AI should or should not respond
- Internal Contact Filtering: Messages from contacts marked as “internal” are automatically excluded from AI responses
AI Agent States
The AI Agent operates in four distinct states:- INACTIVE: AI Agent is enabled and monitoring conversations, waiting for messages that meet activation criteria
- ACTIVE: AI Agent is actively listening to messages in the conversation and will respond to the next external message even if it doesn’t meet activation criteria
- THINKING: AI Agent is actively processing a message and preparing to respond
- SNOOZED: Temporarily inactive after human intervention, will reactivate after the snooze duration
How to stop AI from responding
When the AI Agent is ready to respond or listening to the conversation you will see the AI button in the chat box along with a status indicator.AI Agent Status Indicators
THINKING State When the AI is processing a message, you’ll see “AI is thinking…” indicator along with the pulsating button :
AI Thinking State

Take over AI
- AI immediately enters SNOOZED state
- Snooze duration is set from AI > Agent > Controls > Snooze Duration
- AI will not activate or respond to any messages during the snooze period
- AI automatically enter the INACTIVE state once the snooze period is over
- AI immediately enters INACTIVE state
- AI will start listening for messages that meet the activation criteria to reactivate and respond
- Always triggers SNOOZED state regardless of current AI state
- Uses the same snooze duration setting

AI Snoozed State
The AI also automatically enters SNOOZED state when an internal team member responds to the conversation, using the same snooze duration setting.
Understanding AI Agent Behavior
Complete AI Agent Workflow
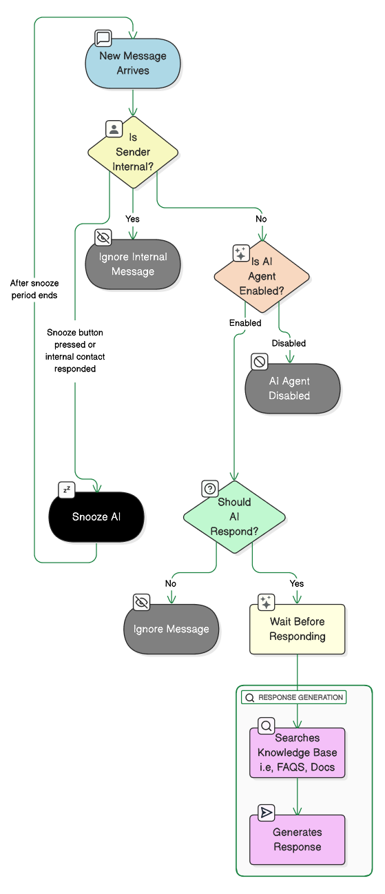
The AI Agent follows a sophisticated decision-making process for every incoming message:- Message Reception: New message arrives in a conversation
- Internal Contact Check: System verifies if sender is marked as internal team member
- If internal: Skip AI processing entirely
- If external: Continue to next step
- AI Agent Status Check: Verify if AI Agent is enabled for this conversation
- If disabled: No AI response
- If enabled: Continue to activation analysis
- Activation Criteria Analysis: AI evaluates message against configured activation prompt
- Base rules: Check for questions, issues, requests for support
- Custom rules: Apply your specific activation criteria
- Decision: Activate or ignore message
- Response Delay: If activated, wait for configured response delay period
- Allows human agents time to respond first
- Prevents AI from interrupting ongoing human conversations
- Knowledge Base Search: AI searches your FAQs and documents for relevant information
- Response Generation: AI crafts response based on:
- Found knowledge base content
- Configured behavior prompts
- Company overview context
- Human agent roles and escalation rules
- Action Decision: AI decides whether to:
- Send direct response to customer
- Create private note for internal team
- Create ticket for issue tracking
- Escalate to specific team member
- Response Execution: AI performs the chosen action
- State Management: AI returns to ACTIVE state and continues monitoring conversation
- Human Intervention Handling:
- If human takes over during THINKING: AI enters SNOOZED state for configured duration
- If human takes over during ACTIVE: AI enters INACTIVE state (manual reactivation required)
- If internal member responds: AI enters SNOOZED state for configured duration
AI Agent Workflow Diagram

AI Agent Workflow
Next Steps
Now that you understand how AI Agent works and how to enable it, you can:- Train your AI Agent - Set up knowledge base, FAQs, and documents
- Configure AI Agent Controls - Fine-tune behavior, prompts, and advanced settings